<?xml version="1.0" encoding="UTF-8"?><rss version="2.0">
	<channel>
		<title>엔비아소프트</title>
		<link>https://www.nviasoft.co.kr</link>
		<description></description>
		
				<item>
			<title><![CDATA[[  DLL  ]   로그 관련 함수(기능)들을 모두 정리해서 요약해주세요]]></title>
			<link><![CDATA[https://www.nviasoft.co.kr/?kboard_content_redirect=99]]></link>
			<description><![CDATA[<ul>
 	<li>로그를 설정하지 않으면
<ul>
 	<li>현재폴더 하위에 "EZNETLOG\\SECS.LOG"라는 이름으로 저장됩니다.</li>
 	<li>보유기간 30일이며, 파일용량이 매 10메가 초과시 파일이 새로 생성됩니다.</li>
 	<li>네이밍룰 =  파일명_날짜_[파일인덱스]<strong>.</strong>확장자   (File Index = 0001, 0002, ....)</li>
</ul>
</li>
</ul>
<ul>
 	<li style="text-align:left;">로그설정 :
<ul>
 	<li style="text-align:left;"><strong>SetLogFile(String sFileName, int bLogSecsII);</strong>
<div></div></li>
 	<li>사용예)   m_gem.SetLogFile("MyFolder//MyLogFile.LOG", 1);   // 절대경로 상대경로 모두 사용가능하며 경로는 역슬래쉬로 구분합니다.</li>
</ul>
</li>
</ul>
<ul>
 	<li style="text-align:left;">
<div>로그기록 실시간 활성화 / 비활성화</div>
<ul>
 	<li style="text-align:left;">
<div><strong>EnableLog</strong>()     // 실시간으로 기록 활성화</div></li>
 	<li style="text-align:left;">
<div><strong>DisableLog</strong>()    // 실시간으로 기록을 비활성화</div></li>
</ul>
</li>
</ul>
<ul>
 	<li>현재 로그 경로 조회
<ul>
 	<li><strong>GetCurLogFile(CString &amp;sCurLogFile);</strong>    // 폴더와 파일명 모두 적용되어 반환됩니다.</li>
</ul>
</li>
</ul>
<ul>
 	<li>로그 보존기간 설정 및 조회 :
<div></div>
<ul>
 	<li>
<div><strong>SetLogRetention(int nDays);</strong></div></li>
 	<li>
<div><strong>int GetLogRetention();</strong></div></li>
</ul>
</li>
</ul>
<ul>
 	<li>
<div>로그파일 분리</div></li>
</ul>
<p style="padding-left:80px;"><strong>long SeparateLog(String sFileName, int nStream, int nFunction);   </strong></p>
<p style="padding-left:80px;"><strong>Stream, Function으로 로그파일을 분리합니다.</strong></p>
<p style="padding-left:80px;">사용예 :  SeparateLog("TraceLog", 6, 1);  // S6F1 + S6F2 모두 별도 지정된 파일로 분리 저장됩니다.   (메인로그의 룰을 따르므로 이름만 지정하면 됩니다)</p>

<ul>
 	<li>로그파일 크기 설정 및 조회</li>
 	<li style="list-style-type:none;">
<ul>
 	<li style="list-style-type:none;">
<ul>
 	<li><strong>void SetMaxLogFileSize(int nMegaByte);</strong>
<div></div></li>
 	<li>
<div><strong>long GetMaxLogFileSize();
</strong></div></li>
</ul>
</li>
</ul>
</li>
</ul>
<ul>
 	<li><span style="font-size:inherit;">특정 메세지 로그기록 활성화 / 비활성화</span>
<ul>
 	<li><strong>SkipLog(int nStream, int nFunction); </strong></li>
 	<li><strong>SkipLogReset(int nStream, int nFunction);</strong></li>
</ul>
</li>
</ul>
<ul>
 	<li>로그파일에 사용자로그 기록
<ul>
 	<li><strong>WriteUserLog(String sUserLog);
</strong>
<div></div></li>
</ul>
</li>
</ul>
<ul>
 	<li>대용량메세지 분리저장
<ul>
 	<li>
<div>void <strong>SetMaxLogSkipItemCount</strong>(int nMaxLogSkipItemCount);</div></li>
 	<li>
<div>아이템수가 많은경우(default = 1000개) 텍스트저장을 하지않고 바이너리파일(*.BIG)로</div></li>
 	<li>
<div>분리저장하여통신 및 로그저장속도를 올립니다.</div></li>
</ul>
</li>
</ul>
<ul>
 	<li> 로그파일 삭제시간 설정
<ul>
 	<li>
<div><strong>long SetLogDelTime(long nDelTime); </strong> // 최소값: 0100 (새벽1시)  최대값 : 2300 (밤 11시)</div></li>
</ul>
</li>
</ul>
 

<strong>기타 '특수한 기능'은   옵션기능을 이용합니다.   옵션설정 함수 :  SetOption("옵션명", "값")</strong>
<p style="padding-left:40px;">SetOption("<strong>LOG_SML</strong>",  1);      // LOG 스타일을 변경합니다.   EZNET기본 ,  SML스타일
SetOption("<strong>LOGFILE_SCALE_DOWN</strong>", 1);    // 로그 파일 크기를 메가바이트단위(MB)와  킬로바이트(KB)단위로 조정할수 있습니다.
SetOption("<strong>HEX_LOG_FULL</strong>", 1);   // HEX로그를 전체기록 혹은 일정크기(Truncated)만 저장하는 기능
SetOption("<strong>HEX_LOG_SKIP</strong>", 1);   // HEX로그를 기록하지 않는 기능
SetOption("<strong>BIGFILE_SKIP</strong>", 1);   // 대용량 메세지는 바이너리로 분리되어 저장되는데,  바이너리로도 기록되지 않는 기능</p>

<ul>
 	<li>기타 필요한 기능이 요청하시면  타당성 검토후에 함수나 옵션으로 제공해드립니다.</li>
</ul>]]></description>
			<author><![CDATA[admin]]></author>
			<pubDate>Wed, 24 Sep 2025 07:09:30 +0000</pubDate>
			<category domain="https://www.nviasoft.co.kr/?kboard_redirect=2"><![CDATA[자주묻는 질문]]></category>
		</item>
				<item>
			<title><![CDATA[실시간으로 송수신 메세지를 화면에 뿌리는 법]]></title>
			<link><![CDATA[https://www.nviasoft.co.kr/?kboard_content_redirect=98]]></link>
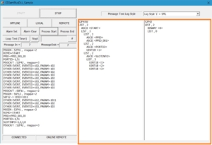
			<description><![CDATA[최근 여러 고객사들로부터 통신 내용을 화면에 표시하고 싶다는 요청을 받고  해당 함수를 추가하였습니다.

버젼 2.2.9를 패치하시면 GetMsgText()라는 함수가 나타납니다.

화면에 표시할 리스트박스2개를 생성하고 한쪽은 수신부, 한쪽은 송신부로 하여 수신과 송신시에 메세지 내용을 가져와 화면에 표시합니다.

사용법 : C++기준

EVENT 수신콜백함수에서

(1) EVENTID = <strong>411</strong>  (MSGID_<strong>IN</strong>) 부분에 코드를 추가합니다.  ( lParam = MSGID입니다 )

(2) EVENTID = <strong>412</strong>  (MSGID_<strong>OUT</strong>) 부분에 코드를 추가합니다.  ( lParam = MSGID입니다 )

-----------------------------------------------------------------------------------------------------------------------

CStringArray arrMsgText;     // C# : string [] arrMsgText,  볼랜드계열: TStrings (TStringList)로 처리

<strong>m_gem.GetMsgText(lParam, arrMsgText);</strong>

m_listMsgIn.ResetContent(); // 화면 클리어

for (int i=0;i&lt;arrMsgText.GetCount();i++) // 라인수만큼 반복

m_listMsgIn.AddString(arrMsgText[i]);  // 화면에 표시

------------------------------------------------------------------------------------------------------------------------

SetOption("<strong>GETMSGTEXT</strong>",  nLogStyle);  // ( 빌트인 스타일 :  0, 1 , 2 ,3 )을 이용하면 로그 스타일이 변경됩니다.

0 = EZNET 기본 스타일,    1 = SML 스타일,    2 = 프로그래밍 코드 스타일,    3 = ITEM VALUE ONLY

( 사용자 요청에 따라 스타일을 만들어 드립니다 )

<img class="alignnone wp-image-707" src="https://www.nviasoft.co.kr/wp-content/uploads/2025/09/LOG_STYLE_0-300x205.jpg" alt="" width="477" height="326" /><img class="alignnone wp-image-708" src="https://www.nviasoft.co.kr/wp-content/uploads/2025/09/LOG_STYLE_1-300x205.jpg" alt="" width="476" height="325" />

<img class="alignnone wp-image-709" src="https://www.nviasoft.co.kr/wp-content/uploads/2025/09/LOG_STYLE_2-300x276.jpg" alt="" width="712" height="655" /><img class="alignnone wp-image-710" src="https://www.nviasoft.co.kr/wp-content/uploads/2025/09/LOG_STYLE_3-300x276.jpg" alt="" width="696" height="640" />]]></description>
			<author><![CDATA[admin]]></author>
			<pubDate>Fri, 19 Sep 2025 13:22:30 +0000</pubDate>
			<category domain="https://www.nviasoft.co.kr/?kboard_redirect=1"><![CDATA[공지사항]]></category>
		</item>
				<item>
			<title><![CDATA[[  DLL  ]   S2F41메세지가  표준과 비표준이 혼용되어 사용될때 처리방법은 ?]]></title>
			<link><![CDATA[https://www.nviasoft.co.kr/?kboard_content_redirect=97]]></link>
			<description><![CDATA[S2F41의 CPVAL이 표준과 벗어난 포맷으로 보내는 경우가 있습니다.

두가지 핵심함수 조합으로 가능합니다.   ( DisableAutoReply  +  ResetMsgReceived )

처리방법은 아래와 같습니다.
<ol>
 	<li>사용자 정의 메세리로 선언 : <strong>DisableAutoReply</strong>(2,41) -&gt; S2F41 수신시 자동응답을 하지않고 콜백함수로 메세지가 수신됩니다.</li>
 	<li>메세지 수신 콜백함수에서  S2F41을 직접 읽습니다.   비표준 포맷인 경우 직접처리하고 응답합니다.</li>
 	<li>그렇지 않은경우(표준인경우)  <strong>ResetMsgReceived()</strong> 함수를 호출하면  드라이버가 자동처리합니다.</li>
</ol>
 
<ul>
 	<li>사무실로 문의주시면 메세지 수동 수신처리를 도와드립니다.</li>
</ul>]]></description>
			<author><![CDATA[admin]]></author>
			<pubDate>Fri, 19 Sep 2025 07:56:32 +0000</pubDate>
			<category domain="https://www.nviasoft.co.kr/?kboard_redirect=2"><![CDATA[자주묻는 질문]]></category>
		</item>
				<item>
			<title><![CDATA[EZGem / EZGem300 DLL에서 자동처리되는 메세지 리스트입니다.]]></title>
			<link><![CDATA[https://www.nviasoft.co.kr/?kboard_content_redirect=96]]></link>
			<description><![CDATA[<span style="font-family:'courier new', courier, monospace;">SEMI 스펙 E5를 기준으로 EZGEM/EZGEM300에서 자동처리되는 메세지 리스트입니다.</span>

<span style="font-family:'courier new', courier, monospace;"><strong>Stream 3, 14, 16은 EZGem300에서만 자동처리됩니다</strong>.</span>

<span style="font-family:'courier new', courier, monospace;">S1,F0  Abort Transaction (S1F0)</span>
<span style="font-family:'courier new', courier, monospace;">S1,F1  Are You There Request (R)</span>
<span style="font-family:'courier new', courier, monospace;">S1,F2  On Line Data (D)</span>
<span style="font-family:'courier new', courier, monospace;">S1,F3  Selected Equipment Status Request (SSR)</span>
<span style="font-family:'courier new', courier, monospace;">S1,F4  Selected Equipment Status Data (SSD)</span>
<span style="font-family:'courier new', courier, monospace;">S1,F11 Status Variable Namelist Request (SVNR) </span>
<span style="font-family:'courier new', courier, monospace;">S1,F12 Status Variable Namelist Reply (SVNRR)</span>
<span style="font-family:'courier new', courier, monospace;">S1,F13 Establish Communications Request (CR) </span>
<span style="font-family:'courier new', courier, monospace;">S1,F14 Establish Communications Request Acknowledge (CRA) </span>
<span style="font-family:'courier new', courier, monospace;">S1,F15 Request OFF-LINE (ROFL) </span>
<span style="font-family:'courier new', courier, monospace;">S1,F16 OFF-LINE Acknowledge (OFLA) </span>
<span style="font-family:'courier new', courier, monospace;">S1,F17 Request ON-LINE (RONL)</span>
<span style="font-family:'courier new', courier, monospace;">S1,F18 ON-LINE Acknowledge (ONLA) </span>
<span style="font-family:'courier new', courier, monospace;">S1,F21 Data Variable Namelist Request (DVNR) </span>
<span style="font-family:'courier new', courier, monospace;">S1,F22 Data Variable Namelist (DVN)</span>
<span style="font-family:'courier new', courier, monospace;">S1,F23 Collection Event Namelist Request (CENR)</span>
<span style="font-family:'courier new', courier, monospace;">S1,F24 Collection Event Namelist (CEN)</span>

<span style="font-family:'courier new', courier, monospace;">S2,F0 Abort Transaction (S2F0) </span>
<span style="font-family:'courier new', courier, monospace;">S2,F13 Equipment Constant Request (ECR) </span>
<span style="font-family:'courier new', courier, monospace;">S2,F14 Equipment Constant Data (ECD) </span>
<span style="font-family:'courier new', courier, monospace;">S2,F15 New Equipment Constant Send (ECS)</span>
<span style="font-family:'courier new', courier, monospace;">S2,F16 New Equipment Constant Acknowledge (ECA) </span>
<span style="font-family:'courier new', courier, monospace;">S2,F17 Date and Time Request (DTR) </span>
<span style="font-family:'courier new', courier, monospace;">S2,F18 Date and Time Data (DTD) </span>
<span style="font-family:'courier new', courier, monospace;">S2,F21 Remote Command Send (RCS) </span>
<span style="font-family:'courier new', courier, monospace;">S2,F22 Remote Command Acknowledge (RCA) </span>
<span style="font-family:'courier new', courier, monospace;">S2,F23 Trace Initialize Send (TIS) </span>
<span style="font-family:'courier new', courier, monospace;">S2,F24 Trace Initialize Acknowledge (TIA) </span>
<span style="font-family:'courier new', courier, monospace;">S2,F25 Loopback Diagnostic Request (LDR) </span>
<span style="font-family:'courier new', courier, monospace;">S2,F26 Loopback Diagnostic Data (LDD) </span>
<span style="font-family:'courier new', courier, monospace;">S2,F29 Equipment Constant Namelist Request (ECNR)</span>
<span style="font-family:'courier new', courier, monospace;">S2,F30 Equipment Constant Namelist (ECN) </span>
<span style="font-family:'courier new', courier, monospace;">S2,F31 Date and Time Set Request (DTS)</span>
<span style="font-family:'courier new', courier, monospace;">S2,F32 Date and Time Set Acknowledge (DTA) </span>
<span style="font-family:'courier new', courier, monospace;">S2,F33 Define Report (DR) </span>
<span style="font-family:'courier new', courier, monospace;">S2,F34 Define Report Acknowledge (DRA) </span>
<span style="font-family:'courier new', courier, monospace;">S2,F35 Link Event Report (LER) </span>
<span style="font-family:'courier new', courier, monospace;">S2,F36 Link Event Report Acknowledge (LERA) </span>
<span style="font-family:'courier new', courier, monospace;">S2,F37 Enable/Disable Event Report (EDER) </span>
<span style="font-family:'courier new', courier, monospace;">S2,F38 Enable/Disable Event Report Acknowledge (EERA) </span>
<span style="font-family:'courier new', courier, monospace;">S2,F39 Multi-Block Inquire (DMBI) </span>
<span style="font-family:'courier new', courier, monospace;">S2,F40 Multi-Block Grant (DMBG) </span>
<span style="font-family:'courier new', courier, monospace;">S2,F41 Host Command Send (HCS)</span>
<span style="font-family:'courier new', courier, monospace;">S2,F42 Host Command Acknowledge (HCA) </span>
<span style="font-family:'courier new', courier, monospace;">S2,F43 Reset Spooling Streams and Functions (RSSF) </span>
<span style="font-family:'courier new', courier, monospace;">S2,F44 Reset Spooling Acknowledge (RSA) </span>
<span style="font-family:'courier new', courier, monospace;">S2,F45 Define Variable Limit Attributes (DVLA) </span>
<span style="font-family:'courier new', courier, monospace;">S2,F46 Variable Limit Attribute Acknowledge (VLAA) </span>
<span style="font-family:'courier new', courier, monospace;">S2,F47 Variable Limit Attribute Request (VLAR) </span>
<span style="font-family:'courier new', courier, monospace;">S2,F48 Variable Limit Attributes Send (VLAS)</span>
<ul>
 	<li><strong><span style="font-family:'courier new', courier, monospace;">&lt; S3 시리즈는 EZGem300에서만 자동처리 &gt;</span></strong></li>
 	<li><span style="font-family:'courier new', courier, monospace;">S3,F0 Abort Transaction (S3F0)</span></li>
 	<li><span style="font-family:'courier new', courier, monospace;">S3,F17 Carrier Action Request</span></li>
 	<li><span style="font-family:'courier new', courier, monospace;">S3,F18 Carrier Action Acknowledge</span></li>
 	<li><span style="font-family:'courier new', courier, monospace;">S3,F19 Cancel All Carrier Out Request</span></li>
 	<li><span style="font-family:'courier new', courier, monospace;">S3,F20 Cancel All Carrier Out Acknowledge</span></li>
 	<li><span style="font-family:'courier new', courier, monospace;">S3,F25 Port Action Request</span></li>
 	<li><span style="font-family:'courier new', courier, monospace;">S3,F26 Port Action Acknowledge</span></li>
 	<li><span style="font-family:'courier new', courier, monospace;">S3,F27 Change Access</span></li>
 	<li><span style="font-family:'courier new', courier, monospace;">S3,F28 Change Access Acknowledge</span></li>
</ul>
<span style="font-family:'courier new', courier, monospace;">S5,F0 Abort Transaction (S5F0) </span>
<span style="font-family:'courier new', courier, monospace;">S5,F1 Alarm Report Send (ARS) </span>
<span style="font-family:'courier new', courier, monospace;">S5,F2 Alarm Report Acknowledge (ARA) </span>
<span style="font-family:'courier new', courier, monospace;">S5,F3 Enable/Disable Alarm Send (EAS) </span>
<span style="font-family:'courier new', courier, monospace;">S5,F4 Enable/Disable Alarm Acknowledge (EAA) </span>
<span style="font-family:'courier new', courier, monospace;">S5,F5 List Alarms Request (LAR) </span>
<span style="font-family:'courier new', courier, monospace;">S5,F6 List Alarm Data (LAD) </span>
<span style="font-family:'courier new', courier, monospace;">S5,F7 List Enabled Alarm Request (LEAR)</span>
<span style="font-family:'courier new', courier, monospace;">S5,F8 List Enabled Alarm Data (LEAD)</span>

<span style="font-family:'courier new', courier, monospace;">S6,F0 Abort Transaction (S6F0)</span>
<span style="font-family:'courier new', courier, monospace;">S6,F1 Trace Data Send (TDS) </span>
<span style="font-family:'courier new', courier, monospace;">S6,F2 Trace Data Acknowledge (TDA) </span>
<span style="font-family:'courier new', courier, monospace;">S6,F5 Multi-Block Data Send Inquire (MBI) </span>
<span style="font-family:'courier new', courier, monospace;">S6,F6 Multi-Block Grant (MBG) </span>
<span style="font-family:'courier new', courier, monospace;">S6,F11 Event Report Send (ERS) </span>
<span style="font-family:'courier new', courier, monospace;">S6,F12 Event Report Acknowledge (ERA) </span>
<span style="font-family:'courier new', courier, monospace;">S6,F15 Event Report Request (ERR) </span>
<span style="font-family:'courier new', courier, monospace;">S6,F16 Event Report Data (ERD)</span>
<span style="font-family:'courier new', courier, monospace;">S6,F17 Annotated Event Report Request (AERR) </span>
<span style="font-family:'courier new', courier, monospace;">S6,F18 Annotated Event Report Data (AERD) </span>
<span style="font-family:'courier new', courier, monospace;">S6,F19 Individual Report Request (IRR) </span>
<span style="font-family:'courier new', courier, monospace;">S6,F20 Individual Report Data (IRD) </span>
<span style="font-family:'courier new', courier, monospace;">S6,F21 Annotated Individual Report Request (AIRR) </span>
<span style="font-family:'courier new', courier, monospace;">S6,F22 Annotated Individual Report Data (AIRD)</span>
<span style="font-family:'courier new', courier, monospace;">S6,F23 Request Spooled Data (RSD) </span>
<span style="font-family:'courier new', courier, monospace;">S6,F24 Request Spooled Data Acknowledgement Send (RSDAS)</span>

<span style="font-family:'courier new', courier, monospace;">S7,F0 Abort Transaction (S7F0) </span>
<span style="font-family:'courier new', courier, monospace;">S7,F1 Process Program Load Inquire (PPI) </span>
<span style="font-family:'courier new', courier, monospace;">S7,F2 Process Program Load Grant (PPG) </span>
<span style="font-family:'courier new', courier, monospace;">S7,F3 Process Program Send (PPS) </span>
<span style="font-family:'courier new', courier, monospace;">S7,F4 Process Program Acknowledge (PPA) </span>
<span style="font-family:'courier new', courier, monospace;">S7,F5 Process Program Request (PPR) </span>
<span style="font-family:'courier new', courier, monospace;">S7,F6 Process Program Data (PPD) </span>
<span style="font-family:'courier new', courier, monospace;">S7,F17 Delete Process Program Send (DPS) </span>
<span style="font-family:'courier new', courier, monospace;">S7,F18 Delete Process Program Acknowledge (DPA) </span>
<span style="font-family:'courier new', courier, monospace;">S7,F19 Current EPPD Request (RER)</span>
<span style="font-family:'courier new', courier, monospace;">S7,F20 Current EPPD Data (RED)</span>
<span style="font-family:'courier new', courier, monospace;">S7,F23 Formatted Process Program Send (FPS)</span>
<span style="font-family:'courier new', courier, monospace;">S7,F24 Formatted Process Program Acknowledge (FPA) </span>
<span style="font-family:'courier new', courier, monospace;">S7,F25 Formatted Process Program Request (FPR)</span>
<span style="font-family:'courier new', courier, monospace;">S7,F26 Formatted Process Program Data (FPD)</span>

<span style="font-family:'courier new', courier, monospace;">S9,F0 Abort Transaction (S9F0) </span>
<span style="font-family:'courier new', courier, monospace;">S9,F1 Unrecognized Device ID (UDN) </span>
<span style="font-family:'courier new', courier, monospace;">S9,F3 Unrecognized Stream Type (USN) </span>
<span style="font-family:'courier new', courier, monospace;">S9,F5 Unrecognized Function Type (UFN)</span>
<span style="font-family:'courier new', courier, monospace;">S9,F7 Illegal Data (IDN)</span>
<span style="font-family:'courier new', courier, monospace;">S9,F9 Transaction Timer Timeout (TTN) </span>
<span style="font-family:'courier new', courier, monospace;">S9,F11 Data Too Long (DLN)</span>

<span style="font-family:'courier new', courier, monospace;">S10,F0 Abort Transaction (S10F0)</span>
<span style="font-family:'courier new', courier, monospace;">S10,F3 Terminal Display, Single (VTN) </span>
<span style="font-family:'courier new', courier, monospace;">S10,F4 Terminal Display, Single Acknowledge (VTA) </span>
<span style="font-family:'courier new', courier, monospace;">S10,F5 Terminal Display, Multi-Block (VTN) </span>
<span style="font-family:'courier new', courier, monospace;">S10,F6 Terminal Display, Multi-Block Acknowledge (VMA)</span>
<ul style="list-style-type:square;">
 	<li><span style="font-family:'courier new', courier, monospace;">&lt; <strong>S14 시리즈는 EZGem300에서만 자동처리</strong> &gt;</span></li>
 	<li><span style="font-family:'courier new', courier, monospace;">S14,F0 Abort Transaction (S14F0)</span></li>
 	<li><span style="font-family:'courier new', courier, monospace;">S14,F1 GetAttr Request (GAR)</span></li>
 	<li><span style="font-family:'courier new', courier, monospace;">S14,F2 GetAttr Data (GAD)</span></li>
 	<li><span style="font-family:'courier new', courier, monospace;">S14,F7 GetAttrName Request (GANR)</span></li>
 	<li><span style="font-family:'courier new', courier, monospace;">S14,F8 GetAttrName Data (GAND)</span></li>
 	<li><span style="font-family:'courier new', courier, monospace;">S14,F9 Create Object Request (COR)</span></li>
 	<li><span style="font-family:'courier new', courier, monospace;">S14,F10 Create Object Acknowledge (CAO)</span></li>
 	<li><span style="font-family:'courier new', courier, monospace;">S14,F11 Delete Object Request</span></li>
 	<li><span style="font-family:'courier new', courier, monospace;">S14,F12 Delete Object Acknowledge (DOA)</span></li>
 	<li><span style="font-family:'courier new', courier, monospace;">S14,F19 Generic Service Request (GSR)</span></li>
 	<li><span style="font-family:'courier new', courier, monospace;">S14,F20 Generic Service Acknowledge (GSA)</span></li>
</ul>
<ul style="list-style-type:square;">
 	<li><span style="font-family:'courier new', courier, monospace;">&lt; <strong>S16 시리즈는 EZGem300에서만 자동처리</strong> &gt;</span></li>
 	<li><span style="font-family:'courier new', courier, monospace;">S16,F0 Abort Transaction (S16F0)        </span></li>
 	<li><span style="font-family:'courier new', courier, monospace;">S16,F1 Multi-Block Process Job Data Inquire (PRJI)</span></li>
 	<li><span style="font-family:'courier new', courier, monospace;">S16,F2 Multi-Block Process Job Data Grant (PRJG)</span></li>
 	<li><span style="font-family:'courier new', courier, monospace;">S16,F5 Process Job Command Request (PRJCMDR)</span></li>
 	<li><span style="font-family:'courier new', courier, monospace;">S16,F6 Process Job Command Acknowledge (PRJCMDA)</span></li>
 	<li><span style="font-family:'courier new', courier, monospace;">S16,F11 PRJobCreateEnh</span></li>
 	<li><span style="font-family:'courier new', courier, monospace;">S16,F12 PRJobCreateEnh Acknowledge</span></li>
 	<li><span style="font-family:'courier new', courier, monospace;">S16,F15 PRJobMultiCreate</span></li>
 	<li><span style="font-family:'courier new', courier, monospace;">S16,F16 PRJobMultiCreate Acknowledge</span></li>
 	<li><span style="font-family:'courier new', courier, monospace;">S16,F17 PRJobDequeue</span></li>
 	<li><span style="font-family:'courier new', courier, monospace;">S16,F18 PRJobDequeue Acknowledge</span></li>
 	<li><span style="font-family:'courier new', courier, monospace;">S16,F19 PRGetAllJobs</span></li>
 	<li><span style="font-family:'courier new', courier, monospace;">S16,F20 PRGetAllJobs Send</span></li>
 	<li><span style="font-family:'courier new', courier, monospace;">S16,F21 PRGetSpace</span></li>
 	<li><span style="font-family:'courier new', courier, monospace;">S16,F22 PRGetSpace Send</span></li>
 	<li><span style="font-family:'courier new', courier, monospace;">S16,F23 PRJobSetRecipeVariable</span></li>
 	<li><span style="font-family:'courier new', courier, monospace;">S16,F24 PRJobSetRecipeVariable Acknowledge</span></li>
 	<li><span style="font-family:'courier new', courier, monospace;">S16,F25 PRJobSetStartMethod</span></li>
 	<li><span style="font-family:'courier new', courier, monospace;">S16,F26 PRJobSetStartMethod Acknowledge</span></li>
 	<li><span style="font-family:'courier new', courier, monospace;">S16,F27 Control Job Command Request</span></li>
 	<li><span style="font-family:'courier new', courier, monospace;">S16,F28 Control Job Command Acknowledge</span></li>
</ul>
<span style="font-family:'courier new', courier, monospace;">S21,F0 Abort Transaction (S21F0) </span>
<span style="font-family:'courier new', courier, monospace;">S21,F1 Item Load Inquire (ITEMLI) </span>
<span style="font-family:'courier new', courier, monospace;">S21,F2 Item Load Grant (ITEMLG) </span>
<span style="font-family:'courier new', courier, monospace;">S21,F3 Item Send (ITEMS) </span>
<span style="font-family:'courier new', courier, monospace;">S21,F4 Item Send Acknowledge (ITEMSA) </span>
<span style="font-family:'courier new', courier, monospace;">S21,F5 Item Request (ITEMR) </span>
<span style="font-family:'courier new', courier, monospace;">S21,F6 Item Data (ITEMD) </span>
<span style="font-family:'courier new', courier, monospace;">S21,F7 Item Type List Request (ITEMTLRQ) </span>
<span style="font-family:'courier new', courier, monospace;">S21,F8 Item Type List Results (ITEMTLRS) </span>
<span style="font-family:'courier new', courier, monospace;">S21,F9 Supported Item Type List Request (ITEMTYPERQ) </span>
<span style="font-family:'courier new', courier, monospace;">S21,F10 Supported Item Type List Results (ITEMTYPERS) </span>
<span style="font-family:'courier new', courier, monospace;">S21,F11 Item Delete (ITEMDEL) </span>
<span style="font-family:'courier new', courier, monospace;">S21,F12 Item Delete Acknowledge (ITEMDELACK) </span>
<span style="font-family:'courier new', courier, monospace;">S21,F13 Request Permission To Send Item Using S21,F17 Messages (RPTSIF17) </span>
<span style="font-family:'courier new', courier, monospace;">S21,F14 Grant Permission To Send Item Using S21,F17 Messages (GPTSIF17) </span>
<span style="font-family:'courier new', courier, monospace;">S21,F15 Item Request Using S21,F17 Messages (ITEMRF17) </span>
<span style="font-family:'courier new', courier, monospace;">S21,F16 Item Request Grant Using S21,F17 (ITEMRGF17) </span>
<span style="font-family:'courier new', courier, monospace;">S21,F17 Send Item Part (SIP) </span>
<span style="font-family:'courier new', courier, monospace;">S21,F18 Send Item Part Acknowledge (IPACK) </span>
<span style="font-family:'courier new', courier, monospace;">S21,F19 ITEMTYPE SUPPORT FEATURE</span>
<span style="font-family:'courier new', courier, monospace;">S21,F20 ITEMTYPE SUPPORTED FEATURE ACK</span>]]></description>
			<author><![CDATA[admin]]></author>
			<pubDate>Fri, 19 Sep 2025 07:19:43 +0000</pubDate>
			<category domain="https://www.nviasoft.co.kr/?kboard_redirect=1"><![CDATA[공지사항]]></category>
		</item>
				<item>
			<title><![CDATA[Re:RemoteCommand 관련하여 질문 드립니다.]]></title>
			<link><![CDATA[https://www.nviasoft.co.kr/?kboard_content_redirect=86]]></link>
			<description><![CDATA[설명드릴 내용도 많고 소스코드도 있고해서 메일로 답변 드렸습니다.

감사합니다.

엔비아소프트]]></description>
			<author><![CDATA[admin]]></author>
			<pubDate>Tue, 17 Jun 2025 09:15:11 +0000</pubDate>
			<category domain="https://www.nviasoft.co.kr/?kboard_redirect=3"><![CDATA[질문게시판]]></category>
		</item>
				<item>
			<title><![CDATA[Re:Report(RPTID) 설정 및 CEID ↔ Report 연결 설정 문의 (c# dll 버전)]]></title>
			<link><![CDATA[https://www.nviasoft.co.kr/?kboard_content_redirect=84]]></link>
			<description><![CDATA[<ul>
 	<li style="list-style-type:none;">
<ul>
 	<li>호스트에서 S2F33 / S2F35를 이용하여 DefineReport / LinkEventReport를 하기 때문에 사용자가 설정하는 함수는 안전상 삭제되었습니다.</li>
 	<li>설정하는 함수는 없어졌지만, 반대로 읽어오는 함수는 계속 존재합니다.</li>
 	<li>지금은  파일 ("<strong>EZGEM.RPT</strong>")을 이용하여  드라이버가 자체적으로 관리하고 있습니다.   (시작시 읽어들여 적용하고 종료시 변동사항을 저장합니다)</li>
 	<li>사용자가 호스트없이 자체적으로 테스트하고자 할때   간단하게 파일 편집 만으로 곧바로 적용할 수 있습니다.</li>
 	<li>파일 구성은 아래와 같습니다.
<ul>
 	<li><strong><span style="color:#ff0000;">REPORT</span></strong>[<em><strong>RPTID</strong></em>]=<em><strong>VID LIST(콤마로분리) </strong></em></li>
 	<li><strong><span style="color:#ff0000;">EVENT</span></strong>[<em><strong>CEID</strong></em>]=<em><strong>RPTID(콤마로분리)</strong></em></li>
</ul>
</li>
 	<li></li>
 	<li>EZGEM.RPT 샘플파일입니다
<ul>
 	<li>REPORT[1]=2001,2002,2003,</li>
 	<li style="list-style-type:none;"></li>
 	<li>REPORT[2]=2105,2106,</li>
 	<li>EVENT[1001]=1,</li>
 	<li>EVENT[1002]=1,</li>
 	<li>EVENT[1003]=1,2,</li>
</ul>
</li>
 	<li>호스트연결후 호스트가 S2F33,S2F35로 지정한대로 리셋됩니다.</li>
</ul>
</li>
</ul>]]></description>
			<author><![CDATA[admin]]></author>
			<pubDate>Sat, 14 Jun 2025 11:21:28 +0000</pubDate>
			<category domain="https://www.nviasoft.co.kr/?kboard_redirect=3"><![CDATA[질문게시판]]></category>
		</item>
				<item>
			<title><![CDATA[Report(RPTID) 설정 및 CEID ↔ Report 연결 설정 문의 (c# dll 버전)]]></title>
			<link><![CDATA[https://www.nviasoft.co.kr/?kboard_content_redirect=83]]></link>
			<description><![CDATA[안녕하세요?

제목에서와 같이 예전 ocx 버전에는

SetReport, SetEventReport 함수가 있어 Report id 설정 및 CEID 연동을 할 수 있었는데,

c# dll 버전인 EZGemPlusCS_32.dll 에서는 위에 함수가 없습니다.

위 버전에서는 어떻게 연동을 해야 하나요?

답변 부탁 드립니다.]]></description>
			<author><![CDATA[정태승]]></author>
			<pubDate>Fri, 13 Jun 2025 15:02:16 +0000</pubDate>
			<category domain="https://www.nviasoft.co.kr/?kboard_redirect=3"><![CDATA[질문게시판]]></category>
		</item>
				<item>
			<title><![CDATA[[ EZSim ]  시뮬레이터 사용중 S7F3이나  S7F6을 받았을때 화면에 어떤 정보가 표시되나요 ?]]></title>
			<link><![CDATA[https://www.nviasoft.co.kr/?kboard_content_redirect=82]]></link>
			<description><![CDATA[시뮬레이터 (EZSim)사용중 상대로부터 &lt;PPBODY&gt;가 담긴 바이너리아이템을 받았을때는 아래그림 처럼 표시되며

파일로 자동저장됩니다.  그 정보는 아래와 같습니다.

아래 그림에 표시된것처럼 바이너리 아이템 크기와 저장된 경로가 표시됩니다.

저장경로는 "<strong>PPBODY</strong>"라는 폴더에  "<strong>PPID_수신날짜_수신시간"</strong> 으로 저장됩니다.

<img src="https://www.nviasoft.co.kr/wp-content/uploads/kboard_attached/2/202506/684951bdf40592645932.jpg" alt="" />]]></description>
			<author><![CDATA[admin]]></author>
			<pubDate>Wed, 11 Jun 2025 18:54:19 +0000</pubDate>
			<category domain="https://www.nviasoft.co.kr/?kboard_redirect=2"><![CDATA[자주묻는 질문]]></category>
		</item>
				<item>
			<title><![CDATA[[ EZSim ]   시뮬레이터에서 바이너리아이템에 파일을 첨부해서 전송하거나 응답하고 싶어요]]></title>
			<link><![CDATA[https://www.nviasoft.co.kr/?kboard_content_redirect=81]]></link>
			<description><![CDATA[S7F3W 이나  S7F6에 &lt;PPBODY&gt;로 바이너리 아이템이 들어갑니다. 이것을 파일로 첨부하고 할때는 아래처럼 하시면 됩니다.

S7F3W

&lt;L[2]

&lt;A PPID&gt;

&lt;B PPBODY&gt;   &lt;--- 여기에 파일을 첨부하고자 하는경우

&gt;

(1) 왼쪽트리화면에서 해당메세지를 선택합니다.   (S7F3 혹은  S7F6)

(2) 가운데 창 분리화면중 상단(메세지 편집창)에 그림처럼 커서를  &lt;B ... &gt; 위치에 놓고 오른쪽 마우스를 클릭

(3) 그림처럼 &lt;B&gt; File Attach (Ctrl+B)를 선택하여  파일창이 나타나면 해당 파일을 선택합니다.

(4) 파일을 선택하면 자동으로 로딩되며 메세지 전송상태가 되며 전송가능합니다.

(5) 이 상태를 파일(.SIM)로 저장하면 다음에도 재사용할 수 있습니다.

<img src="https://www.nviasoft.co.kr/wp-content/uploads/kboard_attached/2/202506/68494e45b7e0d7889292.jpg" alt="" />

파일 저장후 EZSim.SIM 파일을 열어보면

S7F3W /* PROCESS PROGRAM SEND */
&lt;L
&lt;A "PP01 "&gt;
&lt;B 0xFF 0xFF 0xFF 0xFF 0xFF 0xFF 0xFF 0xFF 0xFF 0xFF 0xFF 0xFF 0xFF 0xFF 0xFF 0xFF 0xFF 0xFF 0xFF 0xFF
0xFF 0xFF 0xFF 0xFF 0xFF 0xFF 0xFF 0xFF 0xFF 0xFF 0xFF 0xFF 0xFF 0xFF 0xFF 0xFF 0xFF 0xFF 0xFF 0xFF
0xFF 0xFF 0xFF 0xFF 0xFF 0xFF 0xFF 0xFF 0xFF 0xFF 0xFF 0xFF 0xFF 0xFF 0xFF 0xFF&gt;
&gt;.

S7F3W /* PROCESS PROGRAM FILE SEND */
&lt;L
&lt;A "PP01 "&gt;
<strong>&lt;B_FILE=(D:\EZSim.jpg)&gt;     &lt;&lt;&lt;&lt;&lt;&lt;&lt;&lt;&lt;&lt;&lt;&lt;&lt;&lt;&lt;&lt;&lt;&lt;&lt;&lt; 파일첨부한 내용이 들어갑니다.</strong>
&gt;.

<strong>이 파일이 있으면 재 사용시 자동 로딩되며,  없으면 아이템 자체를 무시하고 로딩되지 않습니다.</strong>]]></description>
			<author><![CDATA[admin]]></author>
			<pubDate>Wed, 11 Jun 2025 18:41:54 +0000</pubDate>
			<category domain="https://www.nviasoft.co.kr/?kboard_redirect=2"><![CDATA[자주묻는 질문]]></category>
		</item>
				<item>
			<title><![CDATA[Re:SML 정의된 데이터 크기가 클 경우 S9F11 메시지 전송 방법]]></title>
			<link><![CDATA[https://www.nviasoft.co.kr/?kboard_content_redirect=80]]></link>
			<description><![CDATA[저희 드라이버(EZNET/EZGEM/EZGEM300)에 FormatCheck기능이 있습니다.   SetFormatCheck(1);  SetFormatFile("FORMATFILE.TXT");

Format체크 기능이 작동되면  S9F3, S9F5, S9F7, S9F11이 자동으로 전송되는데,

 

메세지 구조적인 차이나, 포맷의 차이가 발생할때 <strong>S9F7</strong>이 전송되며,

배열의 크기를 정해놓은 경우 그 배열보다 큰 경우 <strong>S9F11 (DataTooLong)</strong>이 전송됩니다.

이 부분에서 해석의 차이가 좀 있을 수 있습니다.

 

사용자 입장에서 저희가 제공하는 포맷체크 기능을 사용하지 않고 S9F11을 보내고자 할때는 메세지 파싱하면서
<ul>
 	<li>전체 메세지 크기를 점검하고 싶으면 GetMsgInfo()함수에서 전체 길이를 판단하여 전송하시거나</li>
 	<li>메세지를 파싱하면서 메세지 속에서 어떤 아이템의 크기나 배열의 크기를 체크하시어 전송하시면 되겠습니다.</li>
</ul>
S9F11전송함수는 SendS9F11(long MsgID)입니다.

m_eznet.SendS9F11(lMsgId); // S9F11 "DataTooLong"전송

감사합니다.

 ]]></description>
			<author><![CDATA[admin]]></author>
			<pubDate>Wed, 11 Jun 2025 18:34:01 +0000</pubDate>
			<category domain="https://www.nviasoft.co.kr/?kboard_redirect=3"><![CDATA[질문게시판]]></category>
		</item>
				<item>
			<title><![CDATA[SML 정의된 데이터 크기가 클 경우 S9F11 메시지 전송 방법]]></title>
			<link><![CDATA[https://www.nviasoft.co.kr/?kboard_content_redirect=79]]></link>
			<description><![CDATA[하기 항목과 같이 SML 에 정의된 데이터 크기가 클 경우 S9F11(Data too long) 메시지 보내려고 합니다.

<img src="https://www.nviasoft.co.kr/wp-content/uploads/kboard_attached/3/202506/6840eae2472153744427.png" alt="" />

라이브러리에서 제공하는 SetFormatCheck(1) 함수와는 관련 없어보이는데

프로그램에서 데이터 크기 비교를해야하는 것인지 방법이 있는지 문의드립니다.]]></description>
			<author><![CDATA[최선호]]></author>
			<pubDate>Thu, 05 Jun 2025 09:59:17 +0000</pubDate>
			<category domain="https://www.nviasoft.co.kr/?kboard_redirect=3"><![CDATA[질문게시판]]></category>
		</item>
				<item>
			<title><![CDATA[[  DLL  ]     로그파일에  Data Item Name / Description 을 보이게 하고 싶습니다. 방법을 알려주세요.]]></title>
			<link><![CDATA[https://www.nviasoft.co.kr/?kboard_content_redirect=78]]></link>
			<description><![CDATA[아래 로그 처럼  메세지 우측으로 각각의 DataItem 이름이나 Description등을 표시하여   로그 분석시 가독성이 아주 좋아집니다.

Start()함수 호출전에  아래 2가지를 호출해주시면 됩니다.

(1) SetFormatCheck(1)로 포맷체크 기능을 활성화

(2) SetFormatFile("FORMAT.SML")을 이용하여 미리 FORMAT을 정의해놓습니다.

- 작성툴(포맷에디터)을 이용 하여 작성    - 편집기를 이용 직접 작성   - 어려움이 있을시 메일로 요청해주세요.

( 반영후 샘플로그 - EZGem300 Sample Log 일부 )

<span style="font-family:'courier new', courier, monospace;font-size:12pt;">08:59:08(341) , [SECS-II:OUT] S6F11, DeviceID=0, WBit=1, SystemByte=00000017, TotalLength=162, MsgQue=1</span>
<span style="font-family:'courier new', courier, monospace;font-size:12pt;">&lt;S6F11W</span>
<span style="font-family:'courier new', courier, monospace;font-size:12pt;">   &lt;L[3/1]</span>
<span style="font-family:'courier new', courier, monospace;font-size:12pt;">      &lt;U4[1/1] 0&gt;     /* <strong>DATAID</strong> */</span>
<span style="font-family:'courier new', courier, monospace;font-size:12pt;">      &lt;U4[1/1] 1552&gt;  /* <strong>CEID { [CarrierID] WaitingForHost }</strong> */</span>
<span style="font-family:'courier new', courier, monospace;font-size:12pt;">      &lt;L[1/1]</span>
<span style="font-family:'courier new', courier, monospace;font-size:12pt;">         &lt;L[2/1]</span>
<span style="font-family:'courier new', courier, monospace;font-size:12pt;">            &lt;U4[1/1] 300&gt;    /* <strong>RPTID</strong> */</span>
<span style="font-family:'courier new', courier, monospace;font-size:12pt;">            &lt;L[13/1]</span>
<span style="font-family:'courier new', courier, monospace;font-size:12pt;">               &lt;U1[1/1] 1&gt;       /* <strong>DV { 2501=DV_PORTID }</strong> */</span>
<span style="font-family:'courier new', courier, monospace;font-size:12pt;">               &lt;A[4/1] 'LP01'&gt;   /* <strong>DV { 2502=DV_LocationName }</strong> */</span>
<span style="font-family:'courier new', courier, monospace;font-size:12pt;">               &lt;U1[1/1] 1&gt;       /* <strong>DV { 2503=DV_LoadPort Access Mode }</strong> */</span>
<span style="font-family:'courier new', courier, monospace;font-size:12pt;">               &lt;U1[1/1] 255&gt;     /* <strong>DV { 2504=DV_LoadPort-Carrier Reservation State }</strong> */</span>
<span style="font-family:'courier new', courier, monospace;font-size:12pt;">               &lt;U1[1/1] 5&gt;       /* <strong>DV { 2505=DV_TransferState }</strong> */</span>
<span style="font-family:'courier new', courier, monospace;font-size:12pt;">               &lt;A[11/1] 'CARRIER_001'&gt;   /* <strong>DV { 2506=DV_CarrierID }</strong> */</span>
<span style="font-family:'courier new', courier, monospace;font-size:12pt;">               &lt;U1[1/1] 1&gt;       /* <strong>DV { 2510=DV_CarrierID State }</strong> */</span>
<span style="font-family:'courier new', courier, monospace;font-size:12pt;">               &lt;U1[1/1] 0&gt;       /* <strong>DV { 2511=DV_Carrier Accessing State }</strong> */</span>
<span style="font-family:'courier new', courier, monospace;font-size:12pt;">               &lt;A[0/1] ""&gt;       /* <strong>DV { 2512=DV_SlotMap(String) }</strong> */</span>
<span style="font-family:'courier new', courier, monospace;font-size:12pt;">               &lt;U1[1/1] 0&gt;       /* <strong>DV { 2513=DV_SlotMap State }</strong> */</span>
<span style="font-family:'courier new', courier, monospace;font-size:12pt;">               &lt;U1[1/1] 1&gt;       /* <strong>DV { 2514=DV_LoadPort-Carrier Association State }</strong> */</span>
<span style="font-family:'courier new', courier, monospace;font-size:12pt;">               &lt;L[0/1]&gt;          /* <strong>DV { 2515=DV_ContentMap }</strong> */</span>
<span style="font-family:'courier new', courier, monospace;font-size:12pt;">               &lt;L[0/1]&gt;          /* <strong>DV { 2516=DV_SlotMap(List) }</strong> */</span>
<span style="font-family:'courier new', courier, monospace;font-size:12pt;">            &gt;</span>
<span style="font-family:'courier new', courier, monospace;font-size:12pt;">         &gt;</span>
<span style="font-family:'courier new', courier, monospace;font-size:12pt;">      &gt;</span>
<span style="font-family:'courier new', courier, monospace;font-size:12pt;">   &gt;</span>
<span style="font-family:'courier new', courier, monospace;font-size:12pt;">&gt;</span>]]></description>
			<author><![CDATA[admin]]></author>
			<pubDate>Fri, 30 May 2025 11:28:35 +0000</pubDate>
			<category domain="https://www.nviasoft.co.kr/?kboard_redirect=2"><![CDATA[자주묻는 질문]]></category>
		</item>
				<item>
			<title><![CDATA[[  DLL  ]  로그파일을 메가단위가 아닌 킬로바이트 단위로 세분화하여 저장하는 방법이 있나요 ?]]></title>
			<link><![CDATA[https://www.nviasoft.co.kr/?kboard_content_redirect=77]]></link>
			<description><![CDATA[<span style="font-family:'courier new', courier, monospace;">이 기능은 아래 옵션을 이용하시면 됩니다.</span>

<span style="font-family:'courier new', courier, monospace;">옵션명 :  <strong>LOGFILE_SCALEDOWN</strong></span>

<span style="font-family:'courier new', courier, monospace;">(1) 옵션설정함수 이용 :   Start()함수전에  <strong>m_eznet.SetOption("LOGFILE_SCALEDOWN", 1);</strong> 를 실행</span>

<span style="font-family:'courier new', courier, monospace;">(2) 옵션파일(INI)파일 이용 : (EZNet사용자) EZNET.INI,  (EZGem사용자) EZGEM.INI파일에  <strong>"LOGFILE_SCALEDOWN=1"</strong>을 추가</span>

<span style="font-family:'courier new', courier, monospace;">이렇게 설정하시면 설정된 LogFile 크기를  Mbyte 대신 KByte로 환산하여 분리저장됩니다.</span>]]></description>
			<author><![CDATA[admin]]></author>
			<pubDate>Wed, 28 May 2025 09:52:33 +0000</pubDate>
			<category domain="https://www.nviasoft.co.kr/?kboard_redirect=2"><![CDATA[자주묻는 질문]]></category>
		</item>
				<item>
			<title><![CDATA[Re:HSMS 로그 시간별 남기는 방법]]></title>
			<link><![CDATA[https://www.nviasoft.co.kr/?kboard_content_redirect=76]]></link>
			<description><![CDATA[안녕하세요. 엔비아소프트입니다.

로그 파일을 세분화 하시려고 하실 경우

 
<ol>
 	<li>SetLogFile함수를 이용해서 현재 기록될 로그 파일을 변경</li>
</ol>
string stime = DateTime.Now.ToString("HH");
m_eznet.SetLogFile($"GEM_TIMELOG\\HSMS_LOG_{stime}.LOG"); //을 매시간(시간이 변경됐을 경우)

 

2. m_eznet.SetOption("LOGFILE_SCALEDOWN", 1 );

EZNET.INI 파일에서 LOGFILE_SCALEDONW=1인 경우와 같이 단위가 MB가 아닌 KB로 세팅을 하게됩니다.
따라서, 더 많은 수량의 로그 파일이 세분화 하여 저장되게 됩니다.

두 가지를 참고 하셔서 적용해 보시면 될 것 같습니다.

 

감사합니다.

 

//------------------------------- 문의 내용 -----------------------------------------------------------------------

HSMS 로그를 확인 해 본결과 특정 용량에 의해서 파일 개수가 늘어나는것으로 확인 되었습니다.



혹시 해당 부분은 시간대 별로 남기는 방법이 잇을까요? HSMS_LOG_시간_파일개수.log 형식으로 가능 할까요?

 

 ]]></description>
			<author><![CDATA[관리자]]></author>
			<pubDate>Wed, 28 May 2025 09:44:33 +0000</pubDate>
			<category domain="https://www.nviasoft.co.kr/?kboard_redirect=3"><![CDATA[질문게시판]]></category>
		</item>
				<item>
			<title><![CDATA[HSMS 로그 시간별 남기는 방법]]></title>
			<link><![CDATA[https://www.nviasoft.co.kr/?kboard_content_redirect=75]]></link>
			<description><![CDATA[HSMS 로그를 확인 해 본결과 특정 용량에 의해서 파일 개수가 늘어나는것으로 확인 되었습니다.

 

혹시 해당 부분은 시간대 별로 남기는 방법이 잇을까요? HSMS_LOG_시간_파일개수.log 형식으로 가능 할까요?]]></description>
			<author><![CDATA[양종대]]></author>
			<pubDate>Tue, 27 May 2025 12:51:41 +0000</pubDate>
			<category domain="https://www.nviasoft.co.kr/?kboard_redirect=3"><![CDATA[질문게시판]]></category>
		</item>
				<item>
			<title><![CDATA[GEM300 (EZGem300) Sample Program]]></title>
			<link><![CDATA[https://www.nviasoft.co.kr/?kboard_content_redirect=74]]></link>
			<description><![CDATA[Supported Programming Language : Visual C++MFC,  C#, Delphi, CppBuilder, VisualBasicdotNet

<a href="../download/SampleProgram/EZGEM300/C_SHARP_EZGem300_Sample.zip"><span style="color:#0000ff;">■■■ C#  Sample 내려받기 (클릭하세요) ■■■</span></a>

<a href="../download/SampleProgram/EZGEM300/EZGem300DLL_VS2017_Sample.zip"><span style="color:#0000ff;">■■■ C++  Sample 내려받기 (클릭하세요) ■■■</span></a>

TARGET 닷넷프레임워크 = 4.0이상
Visual Studio 2010이상

참조추가 -&gt; 해당 DLL추가 (EZGem300CS_32.DLL or EZGem300CS_64.DLL)

<img src="https://www.nviasoft.co.kr/wp-content/uploads/kboard_attached/4/202505/68342a05553006304803.jpg" alt="" />

기타 언어 샘플은 사무실로 문의주세요

 

같이 테스트한 시뮬레이터 (EZSim) 화면입니다

<img src="https://www.nviasoft.co.kr/wp-content/uploads/kboard_attached/4/202505/68342e400622e6782415.jpg" alt="" />]]></description>
			<author><![CDATA[admin]]></author>
			<pubDate>Mon, 26 May 2025 17:46:01 +0000</pubDate>
			<category domain="https://www.nviasoft.co.kr/?kboard_redirect=4"><![CDATA[자료실]]></category>
		</item>
				<item>
			<title><![CDATA[(OCX)  EZNET 및 EZGEM 전체설치 (Standard &amp; Light)]]></title>
			<link><![CDATA[https://www.nviasoft.co.kr/?kboard_content_redirect=73]]></link>
			<description><![CDATA[ActiveX Control ( EZNET , EZNET Light , EZGEM ) 전체 설치입니다.

폴더내에 DLL도 함께 수록되어 있습니다.

■■■ <a href="../download/EZNetSetup_1.2.16.zip">새버전 EZNET_SETUP_1.2.16 내려받기 (클릭하세요)</a> ■■■

변경 사항은 아래에서 확인 가능합니다.
■■■ <a href="https://www.nviasoft.co.kr/%EA%B3%B5%EC%A7%80%EC%82%AC%ED%95%AD/?mod=document&amp;uid=18">변경사항 확인하기</a> ■■■

*EZNET SETUP을 설치할 경우 C:Program Files (x86)NVIASOFTEZNETEZNET_EZGEM_DLL 디렉토리에 EZGEM PLUS DLL이 복사됩니다.

<img src="https://www.nviasoft.co.kr/wp-content/uploads/kboard_attached/5/202503/67e36cd86621f9073271.png" alt="" />
*평가판 (Evaluation Version) 입니다.
*License Key Lock을 장착하면 정품이 됩니다.

*Update 내용은 공지사항에서 확인바랍니다.
*현재 버전의 경우 windows10 이후부터 dotnet frame 4.0이상을 지원하므로, MFC재배포 페키지만 설치하면 사용이 가능합니다.

*old 9.0버전 이후로 <a href="../download/dotNetFx40_Full_x86_x64.zip">DotNet Frame Work 4.0</a>이상과 <a href="../download/mfc2010c++.zip">2010 mfc</a> 재배포 페키지가 있어야 정상 작동합니다.

*위의 내용 클릭으로 다운 받으실 수 있습니다.

■  제품구성 ■

1) ActiveX Control 스탠다드(EZNET.OCX) + 라이트 (EZNETLIGHT.OCX) + EZGEM.OCX

2) 사용자 설명서 (User's Manual - ezNet , ezSIM  : PDF document)

3) 환경설정 프로그램 (Configurator)

4) 시뮬레이션 프로그램 (Simulator)

5) SECS Message Format Editor

6) Parallel type Key Lock Driver Install Program

7) 샘플 프로그램 &amp; 소스코드

* EZNET STANDARD
- Visual C++ : EQ / HOST
- Visual Basic : EQ / HOST
- C#( 2010 ) : EQ / HOST

* EZNET LIGHT
- Visual C++ : EQ / HOST
- Visual Basic : EQ / HOST
- C#( 2010 ) : EQ / HOST

기타 의문사항은 all@nviasoft.co.kr으로 보내주시면 성심성의껏 답변드리겠습니다.

감사합니다.]]></description>
			<author><![CDATA[관리자]]></author>
			<pubDate>Wed, 26 Mar 2025 12:00:13 +0000</pubDate>
			<category domain="https://www.nviasoft.co.kr/?kboard_redirect=5"><![CDATA[제품 다운로드]]></category>
		</item>
				<item>
			<title><![CDATA[[ DLL ] EZNet/EZGem/EZGem300 DLL 모음 (32/64x)]]></title>
			<link><![CDATA[https://www.nviasoft.co.kr/?kboard_content_redirect=72]]></link>
			<description><![CDATA[===============================================================
업데이트 일자 : 2026/03/24  (VER 2.2.16)

■■■ <a href="../download/EZNet_EZGem_DLL_2.2.16.zip">새버전 2.2.16 내려받기 (클릭하세요)</a> ■■■

위 첨부된 ZIP파일을 다운로드 받으시면 폴더별로 확인가능합니다. 변경 사항은 아래에서 확인 가능합니다.

■■■ <a href="https://www.nviasoft.co.kr/%EA%B3%B5%EC%A7%80%EC%82%AC%ED%95%AD/?mod=document&amp;uid=18">변경사항 확인하기</a> ■■■

1. 닷넷프레임워크기반 (4.0이상)

C#, VB.Net 개발자   - x32 , x64

파일명 : (EZGem) ▶  EZGemPlusCS_32.DLL ,  EZGemPlusCS_64.DLL
파일명 : (EZNet)   ▶  EZNetPlusCS_32.DLL ,  EZNetPlusCS_64.DLL

2. 일반  (LIB파일포함)

C++,  Delphi,  C++Builder 개발자  - x32, x64

파일명 : (EZGem) ▶  EZGemPlus_32.DLL ,  EZGemPlus_64.DLL
파일명 : (EZNet)   ▶  EZNetPlus_32.DLL ,  EZNetPlus_64.DLL

3. 실행을 위해 필요한 2010 VS 재배포 패키지 다운로드 &amp; 설치

■■■<a href="https://download.microsoft.com/download/3/2/2/3224B87F-CFA0-4E70-BDA3-3DE650EFEBA5/vcredist_x64.exe">Microsoft Visual C++ 2010 재배포 가능 패키지( x64 ) Donwload url (클릭하세요)</a>■■■

■■■<a href="https://download.microsoft.com/download/5/B/C/5BC5DBB3-652D-4DCE-B14A-475AB85EEF6E/vcredist_x86.exe">Microsoft Visual C++ 2010 재배포 가능 패키지( x86 ) Donwload url (클릭하세요)</a>■■■]]></description>
			<author><![CDATA[관리자]]></author>
			<pubDate>Wed, 26 Mar 2025 11:44:43 +0000</pubDate>
			<category domain="https://www.nviasoft.co.kr/?kboard_redirect=5"><![CDATA[제품 다운로드]]></category>
		</item>
				<item>
			<title><![CDATA[Binary Message Viewer]]></title>
			<link><![CDATA[https://www.nviasoft.co.kr/?kboard_content_redirect=71]]></link>
			<description><![CDATA[<a href="../download/UtilProgram/MessageViewer.zip"><span style="color:#0000ff;">■■■ 내려받기 (클릭하세요) ■■■</span></a>

수천개의 아이템으로 구성된 아주 큰 메세지는 변환과정을 거치지 않고 별도의 바이너리파일(확장자 .BIG)로

저장하여 변환과정에서 오는  부하를 줄여 호스트와 설비가 통신을 원활하게 합니다.

이렇게 실시간으로 생서된 바이너리파일 메세지를  확인하고  텍스트로 변환하는 툴(Tool)입니다.

Note :  아이템 개수를 사용자가 지정할 수 있습니다.

 

( MessageViewer.exe 실행화면 )

<img src="https://www.nviasoft.co.kr/wp-content/uploads/kboard_attached/4/202505/6834216b68fdf4732609.jpg" alt="" />]]></description>
			<author><![CDATA[admin]]></author>
			<pubDate>Mon, 17 Mar 2025 13:33:08 +0000</pubDate>
			<category domain="https://www.nviasoft.co.kr/?kboard_redirect=4"><![CDATA[자료실]]></category>
		</item>
				<item>
			<title><![CDATA[[  DLL  ]  로그보존기간 (LogRetention)관련 기능 설명부탁드립니다]]></title>
			<link><![CDATA[https://www.nviasoft.co.kr/?kboard_content_redirect=61]]></link>
			<description><![CDATA[로그는 기본적으로 최근 7일치를 보유하게끔 되어 있으며 이것을 변경할 수 있습니다.

변경함수는 <strong>SetLogRetention</strong>(day)입니다.

설정범위는 1~n 입니다.

별도로 설정하지 않으면 기본 7일입니다.

참고로  로그는 각 날짜별 폴더전체를 삭제합니다.]]></description>
			<author><![CDATA[admin]]></author>
			<pubDate>Wed, 05 Feb 2025 12:31:54 +0000</pubDate>
			<category domain="https://www.nviasoft.co.kr/?kboard_redirect=2"><![CDATA[자주묻는 질문]]></category>
		</item>
			</channel>
</rss>